Public:SC DocCraft
Smarter.Codes has helped 3+ Professional Services Firms to build their Public:AI Copilot for Services. These assistants help professionals in writing the sophisticated documents they typically write during their day job. This Document Writing Software Framework that Smarter.Codes has honed over several successful projects includes following components

Benefits
AI document Writing Framework is a No/Low code developer tool that helps ship faster any AI Document Generation product, and cuts the R&D involved in solving common hiccups that lay in front of us such as
- AI Hallucinating
- Document Management interface
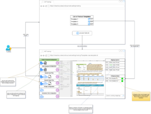
- AI Training interface
- User Document Generation interface
- Contextualizing AI with Domain Knowledge
Capabilities
Document Management System
Users can upload and modify the files inside the document manager.
Template Mapping on Document Sections
File editor using which users can quickly annotate document sections with mappings and create the template.
Output Document Configuration Template
Template or Storyboard document are supplied which help in creating output page layout
Input Document Configuration Template
Template or Storyboard document are supplied which help in pulling information from input documents
Sample Input Files
Bootstrap training with the input files. It can be used to create configuration template and automation tests
Sample Output Files
Bootstrap training with the output files. It can be used to create configuration template and automation tests
Prompt Configuration
Guardrails to solve AI Hallucinating but connecting mapping with Knowledge Graph built from your Domain Knowledge and LLM models using prompts
Template Mapping Explorer
Saves time by detecting any new mapping from the files. Clicking on the mapping would open the file and navigate to the template section
AI Template Mapping Helper
Suggests new mapping using AI based on the documents and available templates. Saves time in creating or updating a template with additional mappings
Automation Test Configuration
Performs rehearsal of the document generation to ensure quality assurance. Automatically generates the document and then compare to provide accuracy percentage and confidence scores.
Document Generation using Page Layout
Typesetting and Page Layout would be used from the template to generate the output document that matches the branding, look & feel that the professionals were using when generating documents manually
Pricing
This nocode/lowcode interface is offered in SaaS model. On-prem hosting is also available. Licensing cost can be worked upon after understanding the volume, and industry in which system would be deployed on.
In addition to licensing cost - Server hosting is paid directly to AWS or Google Cloud at roughly $100/month. GPT API costs could be paid directly to OpenAI. The pricing has come out to be $400/month with our other customers who are generating multiple versions of 100 pager documents..